안녕하세요. crome 입니다.
오늘은 프런트엔드 백엔드 개발자 그리고 풀스택 개발자에 대해 무었인지 알아보겠습니다.
프런트엔드(FrontEnd) 개발자
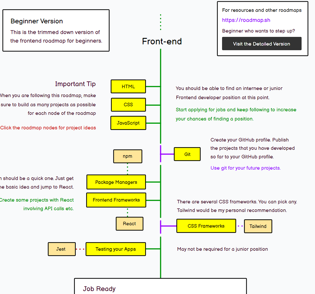
웹사이트나 앱에서 사용자가 보는 화면을 구성하는 일을 합니다. HTML, CSS, JavaScript 등의 언어를 사용하여 사용자 인터페이스(UI)를 구현하고, 사용자가 빠르고 편리하게 서비스를 이용할 수 있는 환경을 만들어내는 일을 해요
프론트엔드 개발자는 아래 역할을 수행합니다:
웹사이트나 앱에서 디자인을 구현합니다.
사용자 편의 최적화를 위해 웹/앱의 성능을 개선합니다.
웹사이트나 앱에서 사용자 인터페이스(UI)를 구현합니다.
API를 통해 서버와 데이터를 주고 받습니다.
백엔드와의 연동을 통해 동적인 기능을 구현합니다.
웹사이트 전반을 관리하고 유지 보수하는 업무까지 담당합니다.
프론트엔드 개발자가 되기 위해서는 필수적으로 HTML, CSS, JavaScript라는 언어를 학습해야 합니다.

백엔드(BackEnd) 개발자
홈페이지, ‘웹’을 개발하는 웹 개발 영역 중 사용자가 필요로 하는 정보를 저장 및 관리하고, 전달하는 영역을 담당하는 개발자입니다.
백엔드 개발자는 다음과 같은 역할을 수행합니다:
- 데이터베이스와 서버를 관리하고 유지 보수합니다.
- 백엔드 로직, API, 아키텍처 등을 구현합니다.
- 프론트엔드 개발자와 협력하여 웹사이트나 앱의 구조를 만듭니다.
- 백엔드와 프론트엔드를 연결하여 동적인 기능을 구현합니다.
- 웹사이트 전반을 관리하고 유지 보수하는 업무까지 담당합니다.
백엔드 개발자가 되기 위해서는 프론트엔드 개발자와는 다르게 여러 프로그래밍 언어 중 하나를 학습하면 됩니다. 대표적으로 Java, Python, JavaScript(Node.js) 등이 있어요.
풀스택 개발자
웹사이트나 앱의 전체 개발 프로세스를 이해하며, 프론트엔드와 백엔드 개발을 모두 다룰 수 있는 개발자를 말합니다
풀스택 개발자는 다음과 같은 역할을 수행합니다:
- 웹사이트나 앱의 디자인을 구현합니다.
- 사용자 편의 최적화를 위해 웹/앱의 성능을 개선합니다.
- 웹사이트나 앱에서 사용자 인터페이스(UI)를 구현합니다.
- API를 통해 서버와 데이터를 주고 받습니다.
- 백엔드와의 연동을 통해 동적인 기능을 구현합니다.
- 웹사이트 전반을 관리하고 유지 보수하는 업무까지 담당합니다.
풀스택 개발자가 되기 위해서는 프론트엔드와 백엔드 개발에 필요한 기술들을 배워야 합니다.
조금 더 상세한 내용을 보시려면 아래 로드맵을 참조하시면 좋을것 같습니다.
Developer Roadmaps
Step by step guides and paths to learn different tools or technologies
roadmap.sh
이상입니다.
도움이 되셨다면 공감 및 댓글 주세요.
감사합니다.
'IT > 프로그래밍' 카테고리의 다른 글
| HTML 5 신규 기능 (102) | 2023.10.19 |
|---|---|
| HTML 태그 예시 (98) | 2023.10.18 |
| HTML이란? (80) | 2023.10.17 |
| eclipse 환경설정 charset 변경 (0) | 2023.02.16 |
| [안드로이드]드로어블(drawable) (1) | 2018.05.25 |